Подключение переключателя (кнопки) - включение/отключение функции оповещения СЗО Астра-2331, с входа ТМ при помощи программы Pconf-RR.

1. Подключиться к Астра-РИ-М РР с помощью Pconf-RR версия 3.1

 

2. Настроить РР

 Режим работы линии ТМ - подключение кнопки

рис. 1

 

3. Замкнуть контакты "+ТМ" и "GND" (кнопка с фиксированным положением)

 

4. Зарегистрировать радиоустройства ( извещатель Астра-5121, СЗО Астра-2331)

 

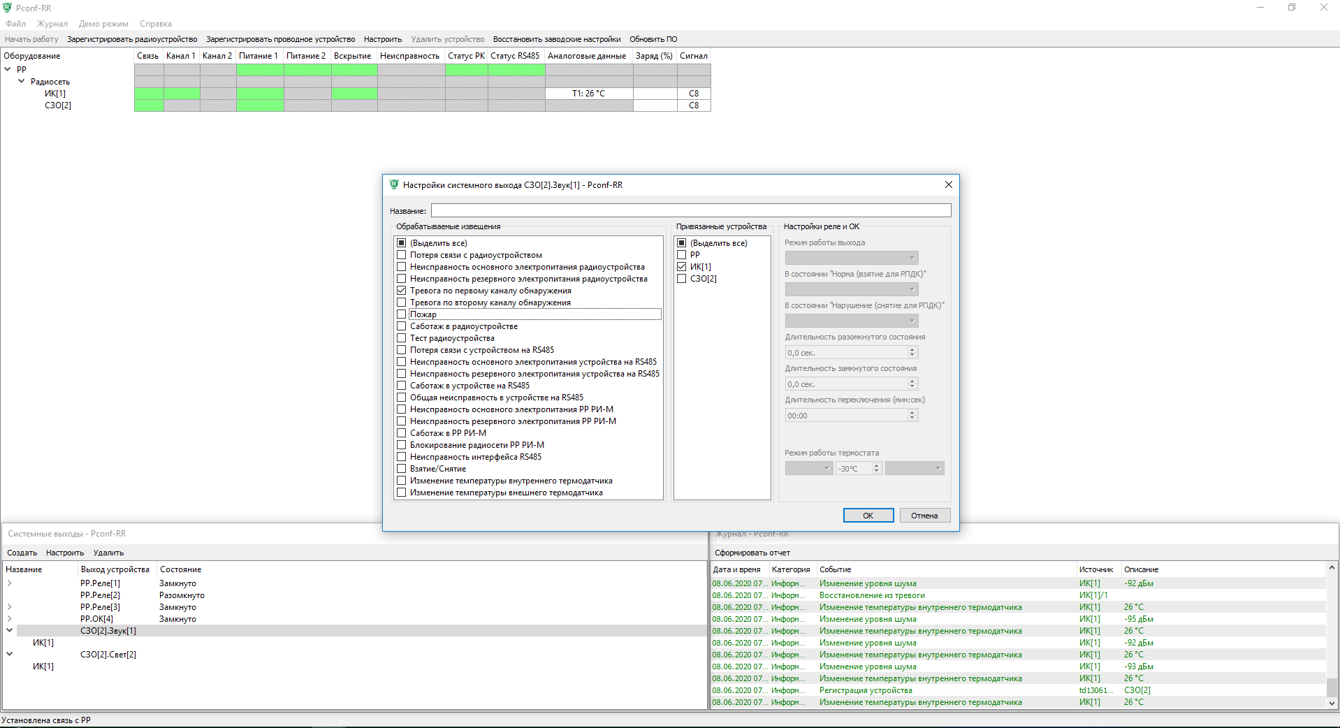
5. Настроить системный выход СЗО (звук, свет)

 - обрабатываемые извещения (тревога по первому каналу обнаружения)

 - привязанные устройства (ИК)

рис. 2

 

6. При тревоги извещателя Астра-5121 включается СЗО Астра-2331 (звук, свет)


ПРИМЕЧАНИЕ: Для отключения СЗО разомкнуть контакты "+ТМ" и "GND" (кнопка с фиксированным положением)